
This work was done in collaboration with Safe Software partner DataBuilders.
In the fast-paced world of sports media, data is king. Companies in this industry like many others rely on vast amounts of information to make informed decisions and stay ahead of the competition. PEAK Sport Media faced the task of processing data from their market survey, which was collected from thousands of sports fans across 26 different countries.
Turning Complex Survey Data into Actionable Insights
The raw data, initially provided in Excel spreadsheets, was complex, featuring responses from participants to multiple-choice questions around their sports interests. This data spanned thousands of columns, creating a complex web of information. Previously, PEAK Sport Media used Excel to analyse this data but PEAK Sport Media wanted to provide a self service white labelled analytics solution that could greatly speed up insights for their stakeholders.
However, they also knew that the dynamic nature and sheer volume of the information would make it challenging to process and analyse effectively if fed directly into any BI tool. Their goal was clear: to ensure that their BI solution, Sisense, could focus solely on visualising the data for end-user analysis, without being bogged down by the heavy lifting of data processing.
Building an Automated Data Pipeline with FME Form
To tackle this challenge, PEAK Sport Media selected DataBuilders during the Sisense onboarding project to manage and prepare their data for Sisense. As a trusted partner of both Sisense & Safe Software, we turned to FME, a powerful data integration platform renowned for its capabilities in data loading, preparation, and quality assurance.
We knew that FME would enable us to efficiently process their raw data, transforming it into a clean, structured format that was ready for analysis. By leveraging FME, we could ensure that the data was optimised for seamless integration with Sisense, setting the stage for insightful visualisations and informed decision-making.
The FME Form solution consisted of 4 workbenches, 1 workbench to load the data model to the database and the remaining 3 workbenches to process each country’s survey file.
Workbench 1 takes a data model supplied by the customer and transforms the data model from Excel to a modified set of data tables in PostgreSQL. The modified schema in the database was designed with efficiency and memory in mind.
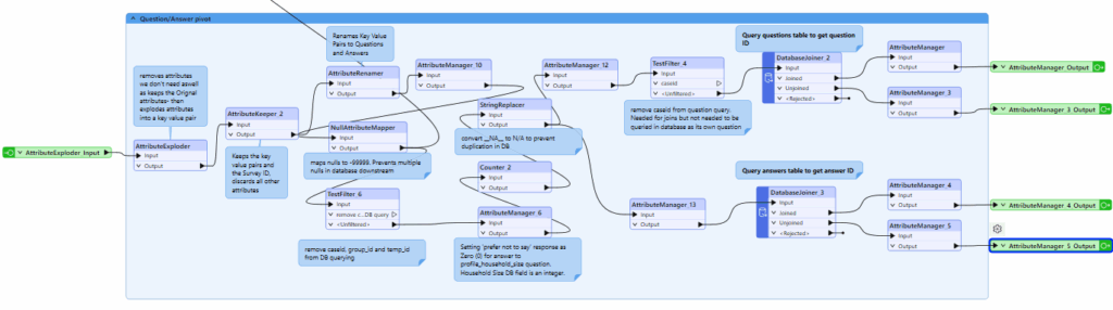
Workbench 2 reads in the survey questions/responses for one of the 26 countries. The data is pivoted and the workspace then validates the question/answer pairs against the pre-loaded data model to determine if any additional questions/answers have been included in the country file that were not in the original data model. This could occur on occasion as countries may have questions specific to them that would not apply to other country surveys/regions.


Workbench 3 adds any new questions/answers, identified previously, to the database model.
Workbench 4 links the question/answers to the relevant survey respondent and generates the demographic information for further data insights at the Sisense dashboard level.
Due to the volume of data being processed, splitting the workflow into Workbenches 2-4 increased the speed and efficiency of the task.
FME and Digital Transformation
FME is exceptionally well-suited for true Digital Transformation, through its no code solution we were able to rapidly prepare the market survey data for analytics. By automating data integration workflows, FME helps organisations streamline their data pipelines, ensuring that data remains consistently accurate and up-to-date. This automation significantly reduces the need for manual intervention, allowing data teams to concentrate on more strategic and value-added tasks.
Sisense: Visualizing the Data
Once the data was processed, it was loaded into Sisense, known for its powerful analytical capabilities. Its robust capabilities enabled the client to create interactive dashboards and reports, providing valuable insights into their operations and customer behaviour. By leveraging Sisense, the company could focus on analysing the data rather than processing it, leading to faster and more informed decision-making.
Project Conclusion
This project underscores the critical importance of utilizing the right tools for data integration and visualization. By leveraging FME’s robust data processing capabilities alongside Sisense’s powerful BI features, PEAK Sport Media successfully transformed raw data into actionable insights. This strategic approach not only enhanced data quality and processing efficiency but also empowered the company to make confident, data-driven decisions. The seamless integration of FME and Sisense proved to be a game-changer, enabling the company to unlock the full potential of their data and drive informed decision-making across their operations.
Looking to get more from your data? FME’s powerful visualization capabilities make it easier to turn complex information into clear insights.
DataBuilders works with FME and Sisense to support data integration, processing, and visualization needs, helping organizations make better use of the data they already have.

